OpenSats Grant Fuels Bitcoin-Safe’s Secure Multisig Wallet Launch with Hardware Focus

Bitcoin-Safe, an open-source Bitcoin savings wallet, is now available, designed for families, individuals, and companies seeking secure, long-term Bitcoin storage. Focused on multisig security and requiring hardware wallets for mainnet operations, it distinguishes itself from other desktop wallets like Electrum and Sparrow. Supported by a one-year OpenSats grant awarded in March 2025, Bitcoin-Safe combines robust security with a redesigned user interface in its latest version, 1.5.0, released on September 1, 2025.
Development and OpenSats Support
Developed for over two and a half years by Andreas Griffin, Bitcoin-Safe aims to simplify multisig setups and reduce reliance on Electrum servers. “I started over two and a half years ago with this wallet and I had two goals: to make multisig easier and to not need to rely on Electrum servers,” Griffin told Bitcoin Magazine. The OpenSats grant, running from March 2025 to March 2026, supports these efforts. Built on Bitcoin Dev Kit (BDK), the wallet’s open-source code is auditable on GitHub and installable clients are available for free at bitcoin-safe.org/download, compatible with Windows, macOS, and Linux.
Multisig, Hardware Wallet Security and Coin Control





Bitcoin-Safe enforces hardware wallets for mainnet, prohibiting software seeds to mitigate security risks. “For savings, there is just no way around a hardware wallet,” Griffin stated, emphasizing compatibility with major hardware devices via QR, USB, or SD card. This sets Bitcoin-Safe apart from wallets allowing software seeds, prioritizing security for significant savings and minimizing ‘foot guns’ – features that users can easily hurt themselves with.
The wallet’s multisig setup wizard generates PDFs with wallet descriptors, including send and receive tests for verification. “After you’re done with this wizard, you can be sure that it’s set up correctly,” Griffin said. This ensures reliable configuration, making multisig accessible without compromising security.
Using the Nostr protocol, Bitcoin-Safe syncs transaction and address labels across devices encrypted end to end. “I created a protocol on top of Nostr to link these computers and synchronize the labels seamlessly,” Griffin noted. Multisig participants can share Partially Signed Bitcoin Transactions (PSBTs) with one click, with relays storing encrypted messages for asynchronous access.
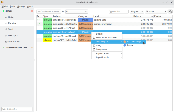
Coin categories separate funds, such as KYC exchange withdrawals and private coins, to prevent unintended transaction linkages. “You have to select the source of the funds, so you don’t accidentally link them,” Griffin said, supporting user privacy.
Sneak preview of
Bitcoin Safe 1.5.0
pic.twitter.com/xzgDj2ts15
— Bitcoin Safe (@BitcoinSafeOrg) August 30, 2025
User Interface and Experience
Version 1.5.0 introduces a new interface, developed with @deSign-r. “The designer who joined the project really contributes massively,” Griffin stated. Features include a sidebar for managing multiple wallets, updated transaction views for sending and signing PSBTs, and a mempool visualization showing block and fee data.
The wallet adds keyboard shortcuts, tooltips, and clear error messages. Bug fixes improve functionality, ensuring accessibility for novice and advanced users.
Bitcoin-Safe supports real-time conversion for 123 fiat currencies, integrated into the interface. It also converts Bitcoin to gold or silver values in ounces and grams. Real-time mempool alerts notify users of transaction propagation. “It’s an opt-in feature for existing users, opt-out for new installations,” Griffin said, with customizable network settings.
Users can unlock multiple wallets with a single encryption password. “When multiple wallets share the same encryption password, users need to enter it only once,” Griffin explained. Nostr’s Chat&Sync feature enables remote PSBT coordination for multisig participants.
Community and Accessibility
Bitcoin-Safe supports languages like English, Chinese, and Spanish, with translations via Weblate. Users can test with tBTC, report bugs, or donate via Lightning or onchain. Engagement occurs through Chorus.community and X accounts (@BitcoinSafe, @BitcoinSafeCN), with documentation at bitcoin-safe.org.
Future Development: Compact Block Filters
Bitcoin-Safe plans to integrate compact block filters in 2025 to replace Electrum servers. “My plans are to replace [Electrum servers] with compact block filters to fetch blockchain data directly from Bitcoin Core nodes,” Griffin said, aiming for enhanced privacy and server independence.
This post OpenSats Grant Fuels Bitcoin-Safe’s Secure Multisig Wallet Launch with Hardware Focus first appeared on Bitcoin Magazine and is written by Juan Galt.
			
